Google Stitch 体验:解决 CC 写 UI 的痛

痛点:Claude Code 写功能一流,UI 设计一言难尽

用 Claude Code 写带 UI 的桌面应用已经是我的日常工作流了。在功能实现上,Claude Code 几乎无可挑剔——给出需求,它能快速生成完整的业务逻辑、API 对接和状态管理代码。

但 UI 设计是它的短板。

Claude Code 直接生成的界面往往是”能用但不好看”的状态:布局单调、配色平淡、缺乏视觉层次。你可以不断描述”我要扁平化风格”、”加点科技感”、”间距再大一点”,但这种纯文字沟通的效率极低——你脑海中的画面和 AI 理解的画面之间总有一道鸿沟。

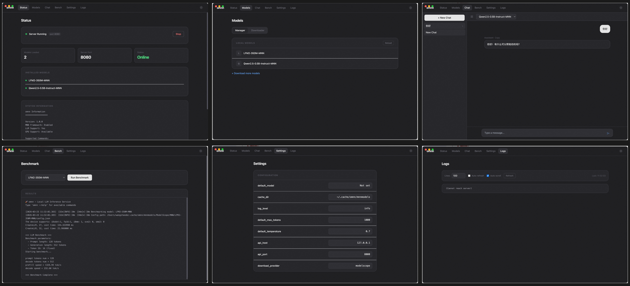
正好最近想给 MNN 的命令行工具套一层 UI 做成桌面应用,拿这个项目(omnn)来试试。下面是 Claude Code 直接生成的 UI:

Claude Code 直出的 UI —— 功能完整但设计平淡 Claude Code 直出的 UI:Status、Models、Chat、Benchmark、Settings、Logs 六个页面。功能齐全,但视觉上就是一个标准的”程序员审美”界面。

能用吗?完全能用。好看吗?差点意思。

解法:让专业的工具做专业的事

关键转变在于分工:把 UI 设计从 Claude Code 的职责中剥离出来,交给专门的设计工具。

3 月 18 日,Google 宣布旗下 AI 设计工具 Stitch 支持 Vibe Design——用自然语言描述需求就能生成完整的 UI 设计稿。虽然 Stitch 与 Google 自家的 AI 编程工具配合更紧密,但我日常主力是 Claude Code,所以决定试试跨家搭配。工作流非常简单:

第一步:让 Claude Code 写设计提示词

不要让 Claude Code 直接画 UI,而是让它发挥所长——描述功能。我给 Claude Code 的指令是:

我要使用设计工具为这个 app 设计 UI,请根据现有的功能帮我写一下 UI 的提示词;你只介绍功能,不要介绍设计细节,颜色等;设计交给设计工具负责;另外加一个设计风格的引导:扁平化设计,风格简洁有科技感

Claude Code 很快输出了一份结构清晰的设计文档:包含 6 个页面的功能描述、交互逻辑、以及”Flat design, clean and minimal with a tech-forward aesthetic”的风格引导。注意:这里只描述功能和风格方向,不规定具体的颜色、字号、间距——这些交给设计工具决策。

第二步:把提示词喂给 Stitch

将 Claude Code 生成的提示词粘贴到 Google Stitch,它会自动生成完整的设计稿和对应的前端代码。

Stitch 的能力不止于生成初稿。下面是 Stitch 的工作界面:

Stitch 工作界面 Stitch 的可视化编辑界面:左侧是所有页面的设计预览,底部可以输入修改指令,右侧可以设置主题颜色等全局样式。

这才是 Stitch 真正解决痛点的地方——可视化的细节微调。用 Claude Code 时,你想把某个按钮的颜色从蓝色改成紫色,需要描述”把 Status 页面右上角的按钮颜色改成紫色”,然后祈祷 AI 改对了地方。而在 Stitch 中,你可以:

  • 圈选修改:直接在设计图上框选某个区域,针对性地提出修改建议,比如”这个卡片的圆角再大一点”
  • 主题颜色设置:一键调整全局主题色、背景色、强调色,所有页面同步更新
  • 字体微调:调整字体族、字号、字重,实时预览效果
  • 颜色精调:针对单个元素修改颜色,不需要用文字描述位置

这种”看到哪里不满意就改哪里”的交互方式,比用文字反复描述 UI 修改高效太多了。对于我们这些非设计专业的开发者来说,很多时候是”看到了才知道要改什么”,Stitch 的可视化编辑恰好满足了这个需求。

生成的效果如下:

Stitch 生成的设计稿 Stitch 生成的设计:同样的六个页面,但视觉层次分明、配色统一、布局专业。深色主题搭配紫色强调色,信息密度高但不杂乱。

对比一目了然——Stitch 的设计有明确的视觉层级、合理的信息密度、统一的色彩体系,以及恰到好处的留白。

第三步:让 Claude Code 按设计图编码

把 Stitch 生成的设计图和 HTML 代码下载到项目目录,然后告诉 Claude Code:

根据你的提示词,Google Stitch 已经完成了设计,设计图和网页都放在了 stitch 目录下,请根据这个设计修改 app

Claude Code 拿到视觉参考后,编码工作就回到了它的舒适区。它会参照设计稿中的配色、布局、组件样式来重新实现界面,最终输出的 app 在视觉上和设计稿高度一致。

为什么这个工作流有效

这个组合之所以好用,核心在于各取所长

环节 工具 原因
功能描述 Claude Code 它最懂代码和功能逻辑
视觉设计 Stitch 专业设计工具,所见即所得
编码实现 Claude Code 有设计稿做参考,实现精准

传统方式是让 Claude Code 一人包办”设计 + 编码”,结果就是两头都不够精。现在加入 Stitch 做中间层,等于给 AI 编程流程补上了”设计师”这个角色。

总结

如果你也在用 Claude Code 或其他 AI 编程工具写带 UI 的应用,遇到”功能没问题但界面不好看”的困境,试试这个三步工作流:

  1. Claude Code 写功能描述 —— 发挥 AI 的语言和逻辑能力
  2. Stitch 做视觉设计 —— 利用专业设计工具的视觉能力,支持圈选修改、字体颜色微调
  3. Claude Code 按设计编码 —— 有了设计稿,编码实现就是它的主场

工具之间的分工协作,往往比让单一工具硬扛所有任务更高效。在 AI 辅助开发的时代,知道什么时候该用什么工具,本身就是一种重要的能力。




Enjoy Reading This Article?

Here are some more articles you might like to read next:

  • DeepSeek-V4 实测:谦虚的官方,靠谱的模型
  • Claude有多大?从推理速度反推参数量
  • TurboQuant:一篇论文砸崩存储股价?MNN在手机上跑通了
  • MNN 任务实测:七个模型,三个梯队
  • MiMo-V2-Pro 测评:同一模型,两种结局